WISE-FTP Description

With WISE-FTP, you can effortlessly connect to any FTP server, as it accommodates all protocols such as FTP, SFTP, FTPS, and FTPES. The platform ensures that secure authentication and file transfers are performed at the highest security standards using either the SSH File Transfer Protocol (SETP) or the FTPS protocol. Its robust management features allow you to perform various tasks on your FTP servers, including deleting, renaming, copying, and adjusting the properties of files and directories, among others. Furthermore, the task planner feature of WISE-FTP helps to automate file transfers based on your chosen schedules, ensuring you never miss uploading or downloading files. To enhance efficiency, WISE-FTP provides a variety of functionalities, such as simultaneous data transmission, uploads optimized for the web, a macro recorder, and the ability to save transfer tasks for future use. Additionally, it automatically synchronizes files and directories, including their sub-directories, between your local system and FTP servers, ensuring you always have the most current updates available online. This comprehensive tool is designed not just for convenience but also for maximizing productivity in file management.

Pricing

Pricing Starts At:
Free
Free Version:
Yes

Integrations

Reviews

Total
ease
features
design
support

No User Reviews. Be the first to provide a review:

Write a Review

Company Details

Company:
WISE-FTP
Headquarters:
Germany
Website:
www.wise-ftp.de/

Media

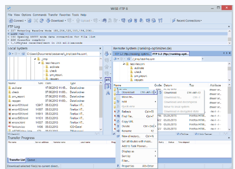
WISE-FTP Screenshot 1
Recommended Products
Level Up Your Cyber Defense with External Threat Management Icon
Level Up Your Cyber Defense with External Threat Management

See every risk before it hits. From exposed data to dark web chatter. All in one unified view.

Move beyond alerts. Gain full visibility, context, and control over your external attack surface to stay ahead of every threat.
Try for Free

Product Details

Platforms
Windows
Types of Training
Training Docs
In Person
Customer Support
Business Hours
Online Support

WISE-FTP Features and Options

WISE-FTP User Reviews

Write a Review
  • Previous
  • Next